Découvrez pourquoi Splunk a été nommé Leader
Magic Quadrant™ 2024 de Gartner® pour la supervision des performances des applications et l’observabilité
Découvrez pourquoi Splunk a été nommé Leader
Magic Quadrant™ 2024 de Gartner® pour la supervision des performances des applications et l’observabilité

Observabilité

Splunk Synthetic Monitoring

Identifiez et résolvez de manière proactive les problèmes de performances dans les flux d’utilisateurs, les transactions commerciales et les API pour offrir de meilleures expériences numériques.

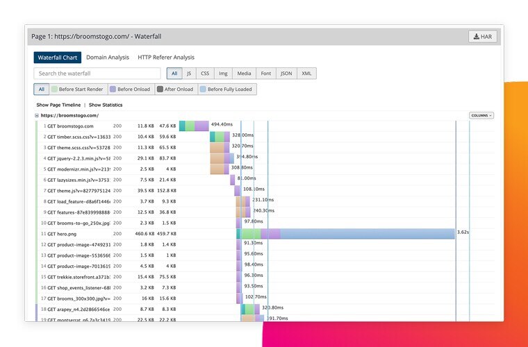
supervision synthétique

FONCTIONNEMENT

Supervisez les performances de près de 50 sites dans le monde

résolvez les problèmes

Localisez et corrigez plus rapidement les problèmes

Détectez, communiquez et résolvez plus rapidement les problèmes touchant les pages web et les API. Les tests de bout en bout génèrent des alertes et permettent de résoudre les problèmes de performance avant que les clients ne s’en aperçoivent.

Optimisez les performances web

Comparez et améliorez les performances tout au long de votre parcours utilisateur. Métriques core web vitals, notation Google Lighthouse et recommandations analytiques sur les défauts de performance : identifiez facilement les problèmes qui affectent le plus vos clients.

évoluez sans obstacle
analyse basée sur IA

Visualisez votre expérience client

Mesurez l’impact du nouveau code ou des nouvelles versions sur votre expérience client sous forme de chronologie et de vidéo. Optimisez et accélérez la diffusion des contenus visuels, l’amélioration de la stabilité et l’interactivité des pages pour déployer de meilleures expériences numériques. 

Supervision des SLO et SLA et rapports

Générez facilement des rapports sur les indicateurs de respect des accords de niveau de service et des objectifs de disponibilité et de performances. Comparez les performances de votre site à celles de vos principaux concurrents ou aux normes de l’industrie.

évoluez en toute confiance

Fonctionnalités

Une supervision synthétique de pointe

Localisez, corrigez et empêchez les problèmes de performances web d’affecter les clients.

Supervisez la disponibilité et les performances et générez des rapports Supervisez la disponibilité et les performances et générez des rapports

Suivi et rapports de disponibilité et de performance

Mesurez les SLA de disponibilité et de performances, créez des rapports et affichez-les sous forme de tableaux de bord avec l’ensemble de votre historique d’alertes.

Amélioration des parcours client Amélioration des parcours client

Amélioration des parcours client

Testez et améliorez la vitesse et la fonctionnalité des pages en évaluant toutes les ressources, les API et les dépendances tierces sur l’ensemble de votre flux utilisateur.

Automatisation des performances dans les pipelines de développement Automatisation des performances dans les pipelines de développement

Automatisation des performances dans les pipelines de développement

Validez et disqualifiez automatiquement les versions en fonction des budgets de performance au sein de vos pipelines d’intégration continue/livraison continue. 

Chronologies, captures d’écran, lecture d’écran enregistrée Chronologies, captures d’écran, lecture d’écran enregistrée

Chronologies, captures d’écran, lecture d’écran enregistrée

Découvrez exactement comment les utilisateurs finaux perçoivent votre site sur le web et sur mobile.

Plus de 300 recommandations d’optimisation Plus de 300 recommandations d’optimisation

Plus de 300 recommandations d’optimisation

Utilisez des recommandations de performances guidées et détaillées pour corriger les défauts et améliorer l’expérience de l’utilisateur tout au long de son parcours.

Benchmark compétitif Benchmark compétitif

Benchmark compétitif

Comparez les performances de votre site à la concurrence et aux normes de l’industrie pour hiérarchiser les améliorations.

acquia background acquia background

TÉMOIGNAGE DE CLIENT

Blue Apron réduit le temps de chargement de ses pages de 30 %

Des tests de nouvelles fonctionnalités à l’identification de gains de performance facilement accessibles, Splunk nous aide à intégrer les tests de performances à notre cycle de développement.

Tom Wilson, Ingénieur en chef, Blue Apron
30 %
de réduction du temps de chargement du site
84 %
de réduction du poids de la page d’accueil

INTÉGRATIONS

À chaque étape du développement

supervision synthétique
RESSOURCES
En savoir plus sur Splunk

Les API en action : guide de supervision des performances des API

Améliorez les performances des API pour offrir de meilleures expériences numériques.

PRODUITS CONNEXES

Splunk, une plateforme unique pour tous vos besoins d’observabilité

Supervision des performances des applications Supervision des performances des applications

Splunk Application Performance Monitoring

Obtenez des informations sur vos applications, qu’elles soient cloud-native, en microservices ou monolithiques, avec le traçage distribué NoSample et la visibilité au niveau du code.

Découvrez Splunk APM
Splunk Log Observer Splunk Log Observer

Logs in Observability

Commencez en quelques minutes à analyser les logs des applications et de l’infrastructure afin d’établir le « Pourquoi » derrière le comportement des logiciels.

Découvrir Log Observer Connect
Splunk Real User Monitoring Splunk Real User Monitoring

Splunk Real User Monitoring

Identifiez et corrigez les problèmes rencontrés par les clients sur le Web et le mobile grâce à une visibilité totale sur l’expérience de l’utilisateur final.

Découvrir Splunk RUM
Splunk Infrastructure Monitoring Splunk Infrastructure Monitoring

Splunk Infrastructure Monitoring

Améliorez les performances du cloud hybride avec une visibilité instantanée et des alertes en temps réel.

Découvrez Splunk Infrastructure Monitoring
Splunk On-Call Splunk On-Call

Splunk On-Call

Facilitez l’astreinte et améliorez les résultats commerciaux en automatisant la réponse aux incidents.

Découvrir Splunk On-Call

Pour commencer

De la sécurité à l’observabilité et au-delà, Splunk vous aide à passer de la visibilité à l’action.